Manual de Usuario
×
Menu
Index

Agregar Vehiculos

Para agregar un nuevo vehículo al sistema tenemos que considerar los siguientes requisitos mínimos, a continuación explicaremos algunos de los mas importantes campos que se requieren registrar en este módulo, es muy importante tomarlos en cuenta ya que de aquí depende el buen funcionamiento del sistema.
 
Agregar Vehiculos
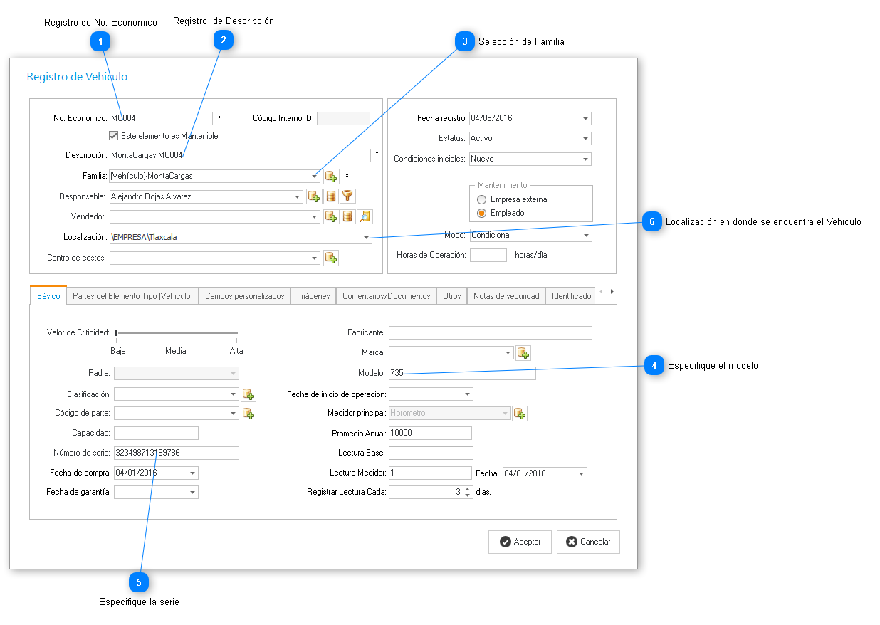
1

Registro de No. Económico

1. Registro de No. Económico Identificador único del Equipo especial.
2

Registro  de Descripción

2. Registro  de Descripción Descripción del equipo este campo se presenta como nombre
general del Equipo.
3

Selección de Familia

3. Selección de Familia Se refiere a la clasificación principal del Vehiculo, ejemplo, Automovil, MontaCargas, Camioneta. etc.
Otra forma de agregar la subfamilia lo puede hacer en [Protocolos].
4

Especifique el modelo

4. Especifique el modelo Modelo del equipo es por lo general el que existe en el manual técnico.
5

Especifique la serie

5. Especifique la serie Serie del Vehículo, por lo general es único y no se repite.
6

Localización en donde se encuentra el Vehículo

6. Localización en donde se encuentra el Vehículo  Filtro General para ubicar físicamente el lugar donde se encuentra el vehículo.